home
首页
CdKey兑换
升级为VIP
登录
menu
软件
开发工具
其他软件
编程
编程控件
编程教程
网站模板
编程软件
设计
平面设计
设计软件
其他设计
标签墙
帮助
search
close
软件
开发工具
其他软件
编程
编程控件
编程教程
网站模板
编程软件
设计
平面设计
设计软件
其他设计
tag
标签墙
help
帮助
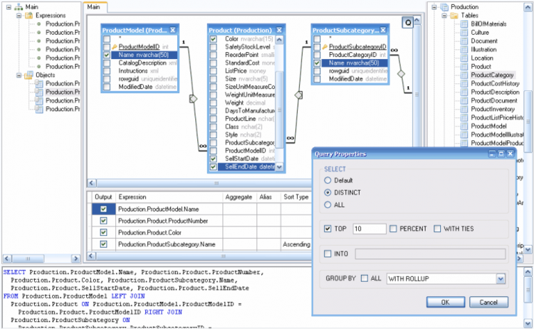
Active Query Builder VCL 1.30.7 For Delphi 10.4
2025-07-10 16:53:40
label
我要反馈
下载页面
本站所有资源来源于网络,均不支持商用,仅供个人学习与研究。
去下载
标签
我要反馈
close
©编程资源下载
苏ICP备19032038号
chevron_left
search